UiPath Loading asset System1_Credential failed: Invalid asset type was specified for asset '{0}'

Getting this error when running my Main.xaml file not sure how to resolve it.

Help :smiley:

1 Like

config file

1 Like

Just to check, have you defined same asset name in your orchestrator? also can you shoy your get asset value properties?

1 Like

1 Like

The asset name is defined in Orchestrator as “System1_Credential”

1 Like

Ok, first thing, it is credential so it should be get credential activity to get your username and password.

Second, i have a feeling that this is a default workflow in RE framework to retrieve assets, which ideally is not required is it ? if so have you defined anything in “asset” worksheet ?

1 Like

Yes, i have.Config.xlsx (19.7 KB)

1 Like

Bro, no need to define it in assets, remove it from there, leave it in the Settings worksheet but, plus as in mentioned, you have to set get credential activity properties to retrieve your system1_credential from orchestrator.

3 Likes

Thanks Dude. That worked.

Any idea why this may be occurring in the framework?
“Object not set to an instance of an Object”

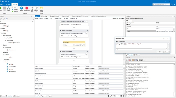
My intention was to extract the items of type WI5 with the status Open using the DataTable.Select method to filter out the ones that do not meet the defined criteria

1 Like

Looks like your output table from the previous activity is blank (which you are trying to assign to WILIST), check if it contains any value or not first.:grinning:

1 Like

It does, what am i missing?

The message box count returns a value of 100

1 Like

I mean to say the select query not the full extracted table, i have a doubt that select is not giving any output to WILIST may be!

1 Like

I’ve worker it out

User error :man_facepalming:

I had an assign activity for WIList in my workflow “DataTable_Variable_Workitems”

and when i invoked it in the Main.xaml i inadvertently created another assign activity so when it ran it used the latter instead of the one passed from the invoked workflow

Thanks.

2 Likes

so meaning passing empty data table, the root cause :wink:
good that it’s resolved!

1 Like

This topic was automatically closed 3 days after the last reply. New replies are no longer allowed.