
so i need to split the column(3) based on the “,”
then add a new row with all the original data except for what is before the “,”
to end up with something like this

thanks
Adrian
Split dataTable.xlsx (11.3 KB)

so i need to split the column(3) based on the “,”
then add a new row with all the original data except for what is before the “,”
to end up with something like this

thanks
Adrian
Split dataTable.xlsx (11.3 KB)
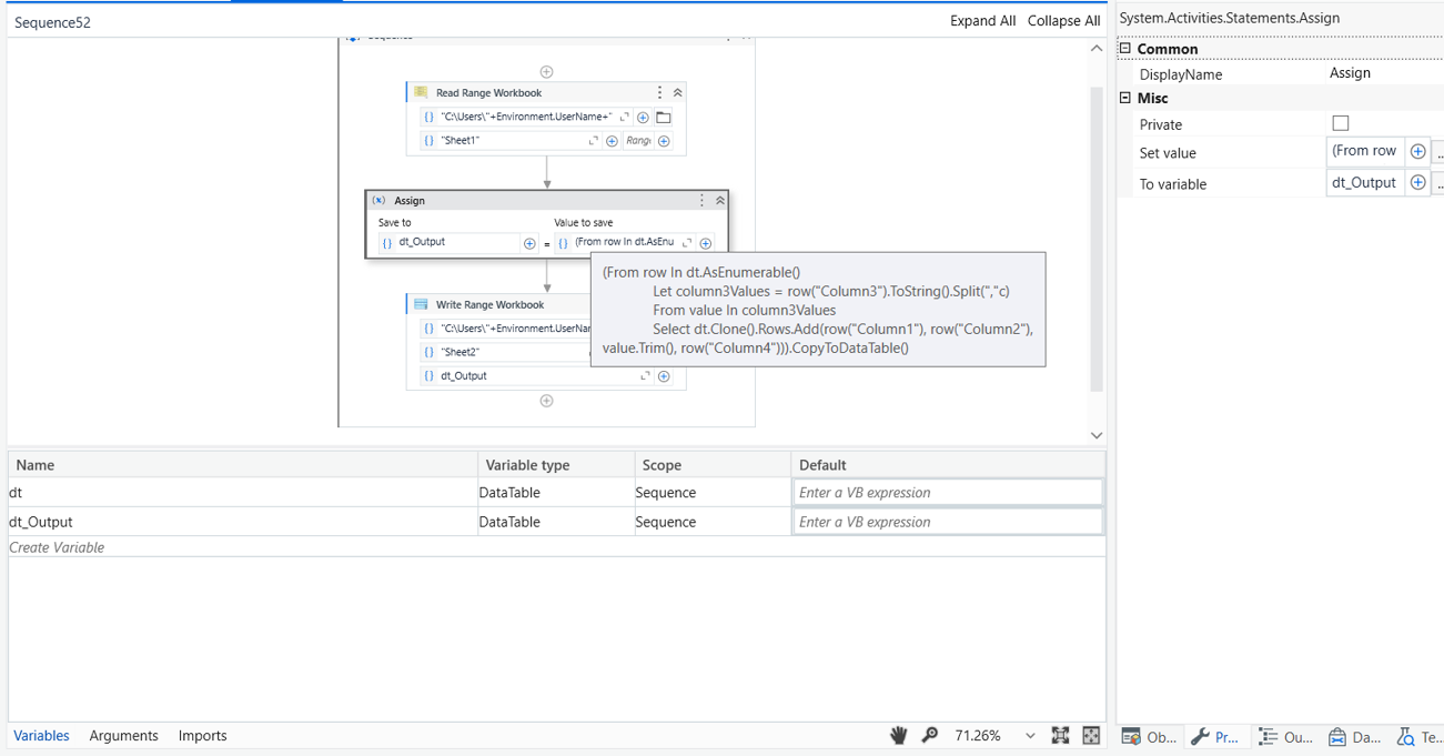
=> Read Range Workbook

Output-> dt
=> Use below syntax in Assign:
dt_Output = (From row In dt.AsEnumerable()
Let column3Values = row("Column3").ToString().Split(","c)
From value In column3Values
Select dt.Clone().Rows.Add(row("Column1"), row("Column2"), value.Trim(), row("Column4"))).CopyToDataTable()
dt_Output is of DataType System.Data.DataTable
=> Write Range Workbook dt_Output

Regards
Hi,
Input:-

Output:-

Xaml File:-
spit column forum.zip (11.5 KB)
If this works for you, please mark this as a solution. ![]()
Thanks
check the thread
for the example provided that works, but i have a longer version that it is not working for. when i try add extra rows it will not update correctly.
what is happening is that my coulmn3 (isin) is not being inserted into the new data table. the split is happening but the isin is not being updated
this is what i am using - any idea as to where i am going wrong
(From row In DT_Full.AsEnumerable()
Let column3Values = row(“Isin”).ToString().Split(","c)
From value In column3Values
Select DT_Full.Clone().Rows.Add(row(“Perimeter Id”), row(“Class”), row(“Sub-fund”),row(“Class Code”), row(“Type”), row(“Periodicity”), row(“Status”), row(“Template”), row(“Production deadline”), row(“Approved by DQM”), row(“Portofolio_main”), row(“Decalog Code”),row(“CP_Service”))).CopyToDataTable()
thanks again
Split dataTable.xlsx (11.7 KB)
I have made small modifications in the query and this is working
dt_Output = (From row In dt.AsEnumerable()
Let column3Values = row("Isin").ToString().Split(","c)
From value In column3Values
Select dt.Clone().Rows.Add(row("Perimeter Id"), row("Class"), value.Trim(), row("Sub-fund"), row("Class Code"), row("Type"), row("Periodicity"), row("Status"), row("Template"), row("Production deadline"), row("Approved By DQM"), row("Portofolio_main"), row("Decalog Code"), row("CP_Service"))
).CopyToDataTable()
Input:
Output:
Regards
This topic was automatically closed 3 days after the last reply. New replies are no longer allowed.