How to use assign activity for following case

Hello Team,

How can we add assign based on following condition

We have this column in excel file sheet

ProjectStartDate | ProjectEndDate | Status
01-01-2024 | 06-05-2024 | HR Project
07-06-2024 | 20-08-2024 | Operation Team

Example today’s date is 1st March 2024

which is between column ProjectStartDate (01-01-2024) and ProjectEndDate (06-05-2024)

So status would be HR Project

Thanks and Regards

1 Like

Hi @NISHITHA

Try this

dtOutput = (From row In dtInput.AsEnumerable()
Let startDate = DateTime.ParseExact(row.Field(Of String)(“ProjectStartDate”), “dd-MM-yyyy”, CultureInfo.InvariantCulture)
Let endDate = DateTime.ParseExact(row.Field(Of String)(“ProjectEndDate”), “dd-MM-yyyy”, CultureInfo.InvariantCulture)
Let status = If(DateTime.Now.Date >= startDate AndAlso DateTime.Now.Date <= endDate, row.Field(Of String)(“Status”), “”)
Select dtInput.Clone().Rows.Add(startDate.ToString(“dd-MM-yyyy”), endDate.ToString(“dd-MM-yyyy”), status)).CopyToDataTable()

Regards,

1 Like

Hi,

Can you try the following sample?

dr = dt.AsEnumerable.Where(Function(r) CDate(r("ProjectStartDate"))<Today AndAlso CDate(r("ProjectEndDate"))>Today).FirstOrDefault

note: dr is datarow type

Sample
Sample20240304-2.zip (8.9 KB)

Regards,

1 Like

@Yoichi thanks for reference

can we make 2024 (year to consider in file)dynamic

ProjectStartDate and ProjectEndDate in Excel file

1 Like

Hi,Hi,

Can you elaborate? If possible, can you share specific sample for your requirement?

Regards,

1 Like

OffCourse @Yoichi

Example

If this is the file
image

And today_date

Needs to be replaced by Date.Now.ToString(“yyyy”)

Can we update it to dynamic way

data.xlsx (8.0 KB)

1 Like

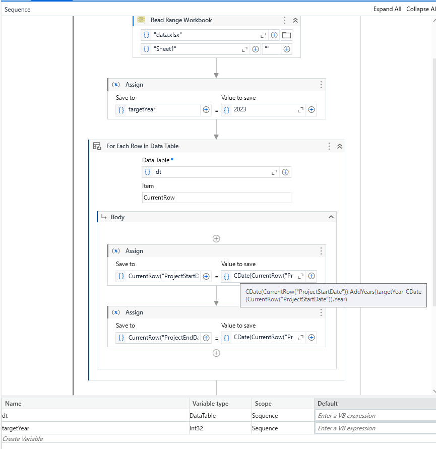
Hi,

If I understand your requirement correctly, the following will work.
(it may be better to use DateTime manipulation because of possibility of leap year)

Sample
Sample20240304-2 (2).zip (10.7 KB)

Please check Sequence.xaml

Regards,

1 Like

@NISHITHA

Please try the below linQ Expression,

DT.AsEnumerable.Where(Function(X) DateTime.ParseExact((X("ProjectStartDate").ToString.Replace("today_date",DateTime.Now.ToString("yyyy"))).ToString,"M/d/yyyy",System.Globalization.CultureInfo.InvariantCulture)<=DateTime.Now AndAlso DateTime.ParseExact((X("ProjectEndDate").ToString.Replace("today_date",DateTime.Now.ToString("yyyy"))).ToString,"M/d/yyyy",System.Globalization.CultureInfo.InvariantCulture)>=DateTime.Now).Select(Function(X) X("Status").ToString).FirstOrDefault

I have given the year dynamically, it will change year based on present year.

Hope it helps!!

1 Like

Thanks @lrtetala for Sharing

1 Like

This topic was automatically closed 3 days after the last reply. New replies are no longer allowed.