If there is start month and end month in the summary then the months should be paste at the below table as mentioned in the summary and the value of that months should be copy paste there how to do that
Book 1.xlsx (10.8 KB)
sheet2 is input
sheet3 is output
Hi,
Can you try the following sample?
Sample
Sample20240130-3.zip (17.5 KB)
(Please check result.xlsx)
Regards,
Hi,
How about the following?
Sample20240130-3 (2).zip (18.4 KB)
or please set “mmm-yy” as CellFormat in advance.
Regards,
Hi,
The above sample assumes input date is 1st day of each month.
Can you try the following sample? it works input is any day.
Sample20240130-3v3.zip (14.6 KB)
Regards,
can you explain the logic
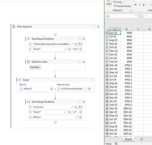
dt.AsEnumerable.SelectMany(Function(r) Enumerable.Range(0,1+(CDate(r(1)).Year-CDate(r(0)).Year)*12 +(CDate(r(1)).Month-CDate(r(0)).Month)).Select(Function(i) dtResult.LoadDataRow({CDate(r(0)).AddMonths(i).ToString("MMM-yy"),r(2)},False))).CopyToDataTable
First, we need to calculate number of months between 2 dates. The following expression returns it.
(CDate(r(1)).Year-CDate(r(0)).Year)*12 +(CDate(r(1)).Month-CDate(r(0)).Month)
Then, create list of number which is from 1 to number of months.
Enumerable.Range(0,1+(CDate(r(1)).Year-CDate(r(0)).Year)*12 +(CDate(r(1)).Month-CDate(r(0)).Month))
Next, from the above, create MMM-yy style date using “from date” adding months using the above list and return it as datarow.
Select(Function(i) dtResult.LoadDataRow({CDate(r(0)).AddMonths(i).ToString("MMM-yy"),r(2)},False)))
Repeat number of rows of input datatable and return single sequence of datarow using SelectMany.
dt.AsEnumerable.SelectMany
Finally, convert it to datatable using CopyToDataTable()
Hope this helps you.
Regards,
It is not handling null values how to modify it

getting this error
Can you elaborate? Also share input and expected output?
Basically overwrite expected value to the null then run the above logic.
same input and output but its getting error
can you please modify that the code should handle the null values as well
Hi,
If you read unnecessary rows in the ReadRange, can you try to add the following FilterDataTable activity?
Book 1.xlsx (12.8 KB)
sheet1 input
sheet2 output
yes I have set the proper address of cell
in input b column is empty

iam not getting jun-23 to feb24
I want headers also




